unreal speech to text

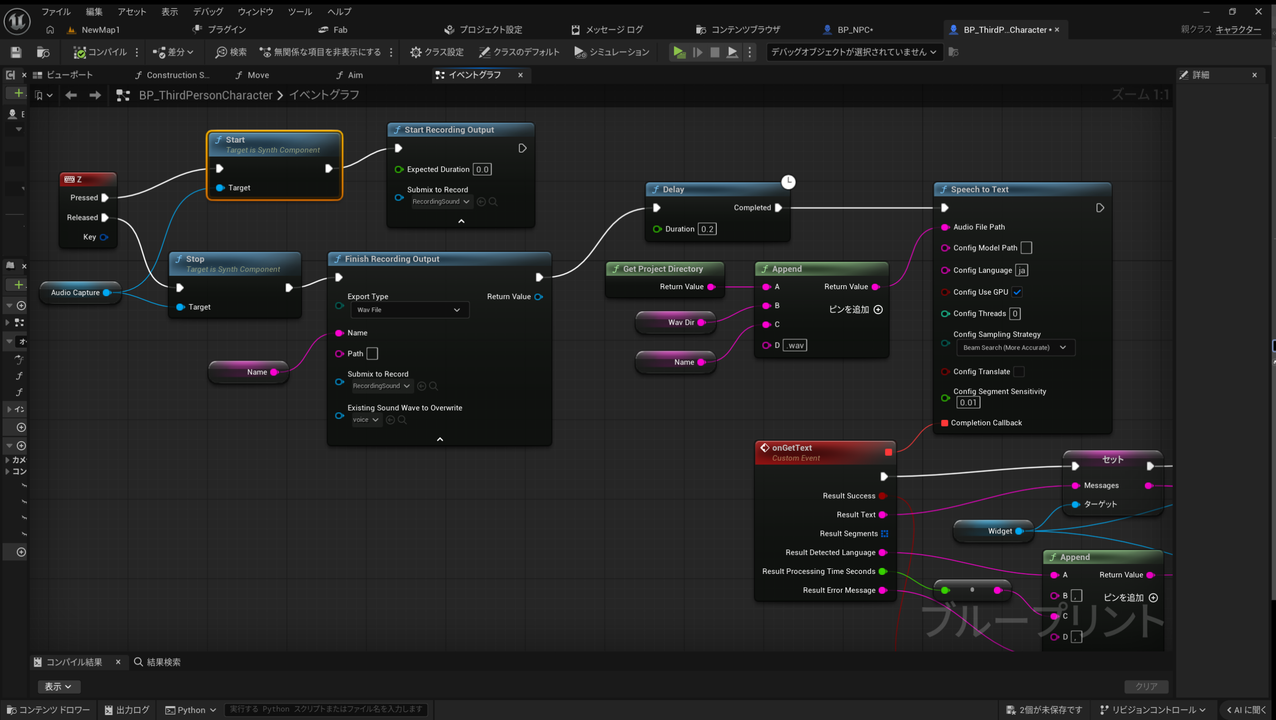
zキーを押しながら喋る。audio capture コンポーネントで録音。wavファイルを保存。そのwavファイルを speech to text で文字列化する。delay はおそらくファイルを保存し終わるまで待つ。

コメントを残す

メールアドレスが公開されることはありません。 が付いている欄は必須項目です